Google Analytics Allows You To Track User Interactions And Events Within Your Odoo Application And Send That Data To Your Google Analytics Account For Analysis
Event Tracking: The module can send events to Google Analytics when specific actions occur in the Odoo backend, such as confirming a sale order, purchase order, or invoice. This data helps you understand how your business processes are performing and make data-driven decisions.
E-commerce Tracking: For your website, the module can track important e-commerce actions, such as adding products to the cart or wishlist. This data enables you to analyze user behavior, identify popular products, and optimize your website's user experience.
User Engagement Tracking: The module tracks user logins and sign-ups on your website. This data provides insights into user engagement, user acquisition, and helps you understand your customer base better.
Payment Tracking: The module can track product payments made on your website. This data allows you to analyze the effectiveness of your payment methods and gain insights into your revenue generation.
Compatible with both Odoo 16.0 Community and Enterprise Editions.
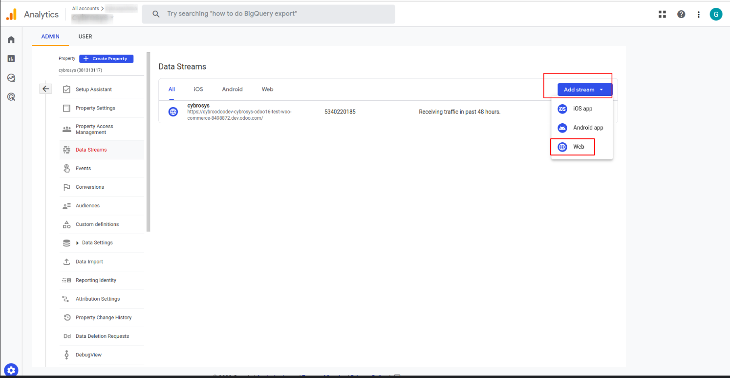
Then select Add stream -->Web
Then add the valid Website URL (odoo instance) and Stream name and Create stream
After that you can see your stream in data stream and copy the 'MEASUREMENT ID' from there
After that you can create API secret in 'Measurement Protocol API secrets' option
Create the API secret and copy the 'Secret value' from there
Goto the Settings and enable the 'Enable Analytics' then you can set the 'Measurement ID' and 'API Secret'
After performing certain actions in the Odoo backend, like confirming a sale order, purchase order, or invoice, and also when users add products to the cart or wishlist on the website, or when they log in or sign up, you can view these events in real-time using Google Analytics.
Easily procure and sell your products
Easy configuration and convivial experience
A platform for educational management
Plan, track and schedule your operations
Mobile friendly, awe-inspiring product pages
Keep track of services and invoice
Run your bar or restaurant methodically
An all-inclusive hotel management application