Community
Enterprise
Odoo.sh

All In One Google Analytics

Integrating Odoo with Google Analytics allows businesses to track user interactions and events within the Odoo

Key Highlights

Event Tracking:

The module can send events to Google Analytics when specific actions occur in the Odoo backend, such as confirming a sale order, purchase order, or invoice. This data helps you understand how your business processes are performing and make data-driven decisions.

Payment Tracking:

The module can track product payments made on your website. This data allows you to analyze the effectiveness of your payment methods and gain insights into your revenue generation.

E-commerce Tracking:

For your website, the module can track important e-commerce actions, such as adding products to the cart or wishlist. This data enables you to analyze user behavior, identify popular products, and optimize your website's user experience.

Compatible with both Odoo 17.0 Community and Enterprise Editions.

User Engagement Tracking:

The module tracks user logins and sign-ups on your website. This data provides insights into user engagement, user acquisition, and helps you understand your customer base better.

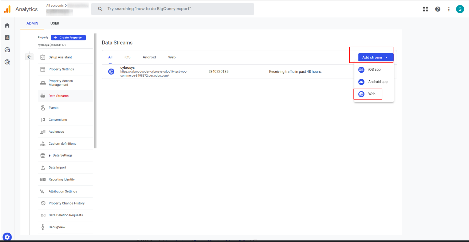
First go to Google Analytics --> ADMIN --> Data Streams

Then select Add stream -->Web

Then add the valid Website URL (odoo instance) and Stream name and Create stream.

After that you can see your stream in data stream and copy the 'MEASUREMENT ID' from there.

After that you can create API secret in 'Measurement Protocol API secrets' option.

Create the API secret and copy the 'Secret value' from there

After that install our module and Goto the Settings of your odoo instance and enable the 'Enable Analytics' then you can set the 'Measurement ID' and 'API Secret'

After that you can track various user interactions within the Odoo backend,such as confirming sales orders, purchase orders, or invoices,as well as actions on the website like adding products to the cart, wishlists,and completing cart checkout and payment process. Additionally, user logins and sign-ups can also be monitored. These events are observable in real-time through Google Analytics. To access this feature, navigate to Reports and select Realtime, as depicted in the image above.

You can also access detailed information about these events through Google Analytics, presented in both graph and table formats. Over time, you can filter these events by date and customize the report according to your preferences. To access this detailed information, navigate to Reports, then select Engagement, and finally Events, as demonstrated in the example image above.

  • Google Analytics Allows You To Track User Interactions And Events Within Your Odoo Application And Send That Data To Your Google Analytics Account For Analysis
  • By leveraging this module, businesses can gain valuable insights into user behavior, optimize processes, and improve the overall website experience.
Version 17.0.1.0.0|Released on:3rd Feb 2024

Initial Commit for All In One Google Analytics

Related Products

Our Services

service-icon

Odoo Customization

service-icon

Odoo Implementation

service-icon

Odoo Support

service-icon

Hire Odoo Developer

service-icon

Odoo Integration

service-icon

Odoo Migration

service-icon

Odoo Consultancy

service-icon

Odoo Implementation

service-icon

Odoo Licensing Consultancy

Our Industries

Trading

Easily procure and sell your products

POS

Easy configuration and convivial experience

Education

A platform for educational management

Manufacturing

Plan, track and schedule your operations

E-commerce & Website

Mobile friendly, awe-inspiring product pages

Service Management

Keep track of services and invoice

Restaurant

Run your bar or restaurant methodically

Hotel Management

An all-inclusive hotel management application

Support

Need Help?

Got questions or need help? Get in touch.

odoo@cybrosys.com
WhatsApp

Say hi to us on WhatsApp!

+91 99456767686