Community
Enterprise
Odoo SH

All In One Google Analytics

Google Analytics Allows You To Track User Interactions And Events Within Your Odoo Application And Send That Data To Your Google Analytics Account For Analysis

Explore This Module

Overview Learn More About this module
Features View features of this module
Screenshots View screenshots for this module

Overview

The Google Analytics module in Odoo enables businesses to integrate Google Analytics with their Odoo backend and website. It tracks various events and actions, such as confirming sale orders, purchase orders, and invoices in the backend. Additionally, it monitors actions like adding items to the cart, wishlist, user logins, sign-ups, and product payments on the website. By leveraging this module, businesses can gain valuable insights into user behavior, optimize processes, and improve the overall website experience. Please note that Some Website events like Add to Cart ,login ,sign up is not working when you are using incognito mode in firefox browser.

Features

Event Tracking: The module can send events to Google Analytics when specific actions occur in the Odoo backend, such as confirming a sale order, purchase order, or invoice. This data helps you understand how your business processes are performing and make data-driven decisions.
E-commerce Tracking: For your website, the module can track important e-commerce actions, such as adding products to the cart or wishlist. This data enables you to analyze user behavior, identify popular products, and optimize your website's user experience.
User Engagement Tracking: The module tracks user logins and sign-ups on your website. This data provides insights into user engagement, user acquisition, and helps you understand your customer base better.
Payment Tracking: The module can track product payments made on your website. This data allows you to analyze the effectiveness of your payment methods and gain insights into your revenue generation.
Compatible with both Odoo 16.0 Community and Enterprise Editions.

Screenshots

Google Analytics View

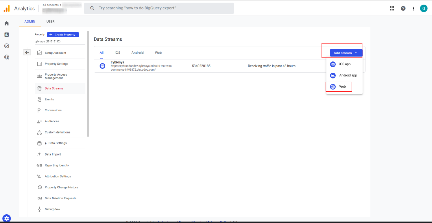
First goto https://analytics.google.com/ --> ADMIN --> Data Streams

Then select Add stream -->Web

Then add the valid Website URL (odoo instance) and Stream name and Create stream

After that you can see your stream in data stream and copy the 'MEASUREMENT ID' from there

After that you can create API secret in 'Measurement Protocol API secrets' option

Create the API secret and copy the 'Secret value' from there

Configuration Settings

Goto the Settings and enable the 'Enable Analytics' then you can set the 'Measurement ID' and 'API Secret'

Realtime View in Google Analytics

After performing certain actions in the Odoo backend, like confirming a sale order, purchase order, or invoice, and also when users add products to the cart or wishlist on the website, or when they log in or sign up, you can view these events in real-time using Google Analytics.

Related Products

Our Services

Odoo Customization
Odoo Implementation
Odoo Support
Hire Odoo Developer
Odoo Integration
Odoo Migration
Odoo Consultancy
Odoo Implementation
Odoo Licensing Consultancy

Our Industries

Trading

Easily procure and sell your products

POS

Easy configuration and convivial experience

Education

A platform for educational management

Manufacturing

Plan, track and schedule your operations

E-commerce & Website

Mobile friendly, awe-inspiring product pages

Service Management

Keep track of services and invoice

Restaurant

Run your bar or restaurant methodically

Hotel Management

An all-inclusive hotel management application

Support

Need Help?

Got questions or need help? Get in touch.

odoo@cybrosys.com

WhatsApp

Say hi to us on WhatsApp!

+91 86068 27707