Community
Enterprise

Odoo 3pl Connector

Facilitates seamless integration between Odoo and 3PL for efficient supply chain management.

Explore This Module

Overview Learn more about this module
Features View features of this module
Screenshots View screenshots for this module

Overview

Enabling a smooth integration between Odoo and 3pl streamlines supply chain management for enhanced efficiency. This integration facilitates seamless coordination, optimizing processes across the entire supply chain.

Features

Export Sales, Purchase and Sales Return Transfers
Import Sales, Purchase and Sales Return Transfers

Screenshots

Navigate to FTP Server menu under 3pl Connector in Inventory module.

Create an FTP Server.

For testing purpose you can use the credentials provided by the DLP Test.

Navigate to Warehouses menu under Configuration and open any Warehouse.

Choose the FTP Server.

Navigate to Operations menu under 3pl Connector.

Execute the Operation.

Select the Warehouse. Choose the operation as Export and Choose the Items to Export/ Import. Then click EXECUTE.

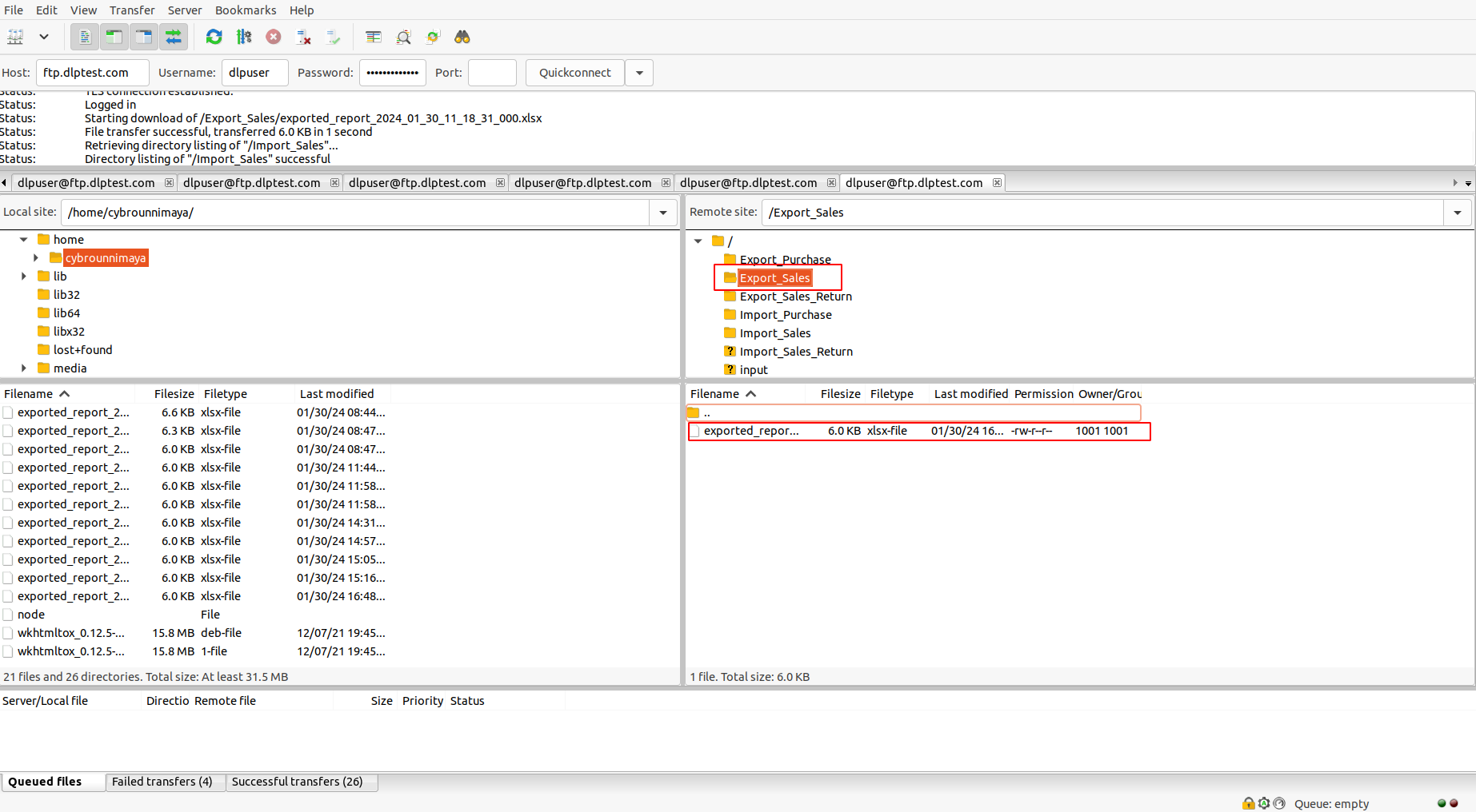
Connect to FTP Server using any external software. Here we are using Filezilla.

Open Export_Sales directory and right-click on the file and click download.

Upload the file.

The specifics of the delivered product can be transferred to the Import Folders. In this instance, I transferred the Excel file from my local system to the Import_Sales folder by right-clicking on the file on the left side and selecting the Upload button.

Import Operation.

Access the Operations menu and choose the Warehouse option. Opt for the Import Operation and then select the Items to Import/ Export.

Open any imported Transfer. It will be marked as Delivered.

Related Products

Our Services

Odoo Customization
Odoo Implementation
Odoo Support
Hire Odoo Developer
Odoo Integration
Odoo Migration
Odoo Consultancy
Odoo Implementation
Odoo Licensing Consultancy

Our Industries

Trading

Easily procure and sell your products

POS

Easy configuration and convivial experience

Education

A platform for educational management

Manufacturing

Plan, track and schedule your operations

E-commerce & Website

Mobile friendly, awe-inspiring product pages

Service Management

Keep track of services and invoice

Restaurant

Run your bar or restaurant methodically

Hotel Management

An all-inclusive hotel management application

Support

Need Help?

Got questions or need help? Get in touch.

odoo@cybrosys.com

WhatsApp

Say hi to us on WhatsApp!

+91 86068 27707